Produits

Marques

  • Gestion des marques de production ou négoce.
  • Marques de production multiples pour chaque vin racine (tiré-bouché).
  • Prise en compte des mises et des lots.

Références

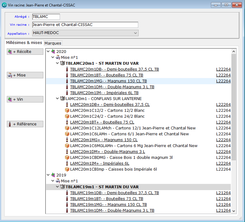
  • Construction automatique des codes références à partir de la marque, du millésime, de la mise éventuelle et du conditionnement.
  • Hiérarchie des références incluses, de la caisse au tiré-bouché.
  • Association des matières sèches utilisées lors de la préparation au chai.
  • Tableau de stocks et stocks dérivés depuis la fiche produit.
  • Coût unitaire moyen pondéré (négoce).

Matières sèches

  • Regroupement par types.
  • Gestion des fournisseurs, prix d’achats, stocks d’alerte.
  • Libellés commerciaux multilingues.

Stocks

  • Tableau complet des stocks principaux et dérivés.
  • Stocks séparés CRD/SR.
  • Prise en compte des commandes en cours.
  • Réserves clients.
  • Primeurs.
  • Dépôts.